Answering Questionnaires with Smart Response

Response360 users can utilize the External RFPs & DDQs Module to digitize questionnaires from various formats such as Word, PDF, and Excel. Once imported, questionnaires can be answered by permitted users. This article covers automatically answering imported questionnaires with Smart Response. Users can utilize Knowledge Base Q&A records, previous assessments, and additional documents to automatically generate responses.

To learn about manually answering questionnaires in the platform, please see our full help article:

Please also see our full help article on Adding and Managing Questionnaires:

This article covers the following topics:

Navigate to the Answer Questionnaire Screen

Then click on the name of an In Progress Questionnaire as shown below.

External RFPs and DDQs Module/Questionnaire[R360]

Alternatively, click on the 3 dots icon in the Actions column and select the View Questionnaire option.

Answering Questionnaires with Smart Response 2[R360]

Run Smart Response

Questionnaire answers can be automatically generated using Smart Response. Users can run Smart Response for the entire questionnaire, or at the section, sub-section, or question level, by clicking the Smart Response icon as shown below.

Questionnaire Level

From the questionnaire's Answering Screen, click on the Run Smart Response icon at the top right of the screen to automatically generate answers for the entire questionnaire.

Answering Questionnaires with Smart Response 3[R360]

Section Level

To run Smart Response for a section or subsection, click on the Run Smart Response icon located on the top-right of the section/subsection card.

Question Level

Answering Questionnaires with Smart Response 4[R360]

To run Smart Response for a question, select a question and then click on the Run Smart Response icon located on the top-right of the question card.

Answering Questionnaires with Smart Response 5[R360]

Answer Library Filters

Matching Answer Library Q&A entries can be used to source Smart Response. Q&A entries will take priority over previous assessments and added documents when generating answers. These entries can be filtered to further drill down a subset of Q&A entries for Smart Response to reference.

  1. In the Smart Response Window, toggle the Use Answer Library toggle to use matching Q&A entries for Smart Response. You can optionally add filters by clicking + Add Answer Library Filters as shown below.

    Answering Questionnaires with Smart Response 6[R360]
  2. Configure Partner, Product, and Status filters by clicking the dropdown arrows as shown below.

    Answering Questionnaires with Smart Response 7[R360]
  3. By default, when Answer Library Q&A entries are enabled for Smart Response, present values will influence which entries are prioritized for determining a top match. Please see the hierarchy for determining the best match below.

    1. Question and Context: The question and additional context for the question if available (i.e. parent question, section, and subsection) between a questionnaire and a Q&A is a semantic match.

    2. Product: The product(s) associated with the questionnaire matches the product(s) associated with the Q&A entry.

    3. Status: If the question text and associated products are identical between two or more Q&A entries, then the status will determine prioritization.

      1. Verified: First priority

      2. Not Verified: Second priority

      3. Expired: Third priority

    4. Last updated: If the question text, associated products, and status are identical between two or more Q&A entries, then the last updated date will determine prioritization.

Add Documents

Documents can be used as a resource to generate Smart Response answers.

  1. In the Smart Response Window, click + Add Documents as shown below.

    Answering Questionnaires with Smart Response 8[R360]
  2. In the Add Documents Screen, upload the desired documents and click the Close button to confirm as shown below.

    Document/File Upload window 2

    Please see our full help article for more information on uploading documents below:

Share Documents

You have the option to attach the uploaded documents to the assessment, making them viewable by the evaluator.

To do so, click on the Share toggle for the respective documents, as shown below.

Answering Questionnaires with Smart Response 10[R360]

Review & Run

  1. Once all resources have been configured and attached, click the Generate Answers button to confirm as shown below. Users have the option to click on the Users have the option to click on the Use verbatim text for AI Generated answers checkbox button for AI to generate answers word-for-word from sources. for AI to generate answers word-for-word from sources.

    Answering Questionnaires with Smart Response 11[R360]
  2. The Smart Response Window will indicate that Smart Response is generating. Click the Back to Questionnaires button to navigate to the External RFPs & DDQs Module.

  3. Questionnaires will be locked until the Smart Response generation is complete. Locked questionnaires will be indicated by the Lock icon as shown below. You will receive an email notification once Smart Response is completed.

    Answering Questionnaires with Smart Response 13[R360]

Viewing Smart Response

Once a Smart Response generation is complete, answers generated from strong Q&A record matches will automatically be populated in the answer box. Any additional AI-generated suggested answers along with their rationale can be reviewed and applied as well. Answers will indicate whether they were sourced from an Answer Library Q&A entry match or generated from selected resources.

Answer Library Match

Smart Response answers from strong match Q&A entries will be indicated by the Answer Library icon. These answers are populated directly from the answers stored in the Answer Library. The matching entry used to source an answer can be viewed for each question.

In the questionnaire Answering Screen, click on a question indicated by the Answer Library icon and select Answer Library Match as shown below. The matching Q&A entry will open in a new tab.

Answering Questionnaires with Smart Response 14[R360]

AI-Generated

If a strong Q&A record match is not detected for a question or you are not satisfied by an existing one, you have the ability to view suggested AI-generated answers and apply them. The rationale for the suggested answers can also be reviewed.

Note:

  • If an AI-generated suggested answer is applied to a question, it will be indicated by the AI-generated icon as shown below.

    Answering Questionnaires with Smart Response 19[R360]
  • AI generated answers that are generated verbatim will be tagged as AI Generated (Verbatim).

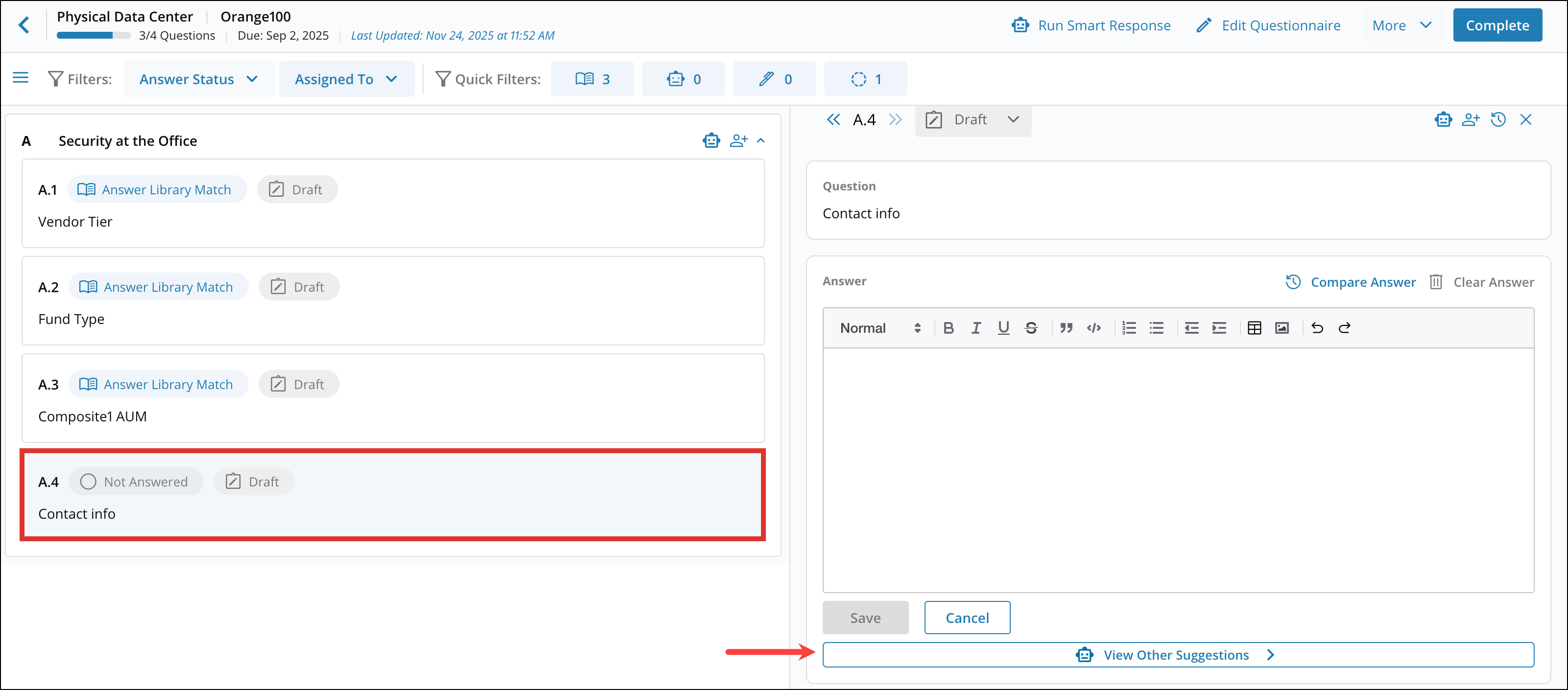
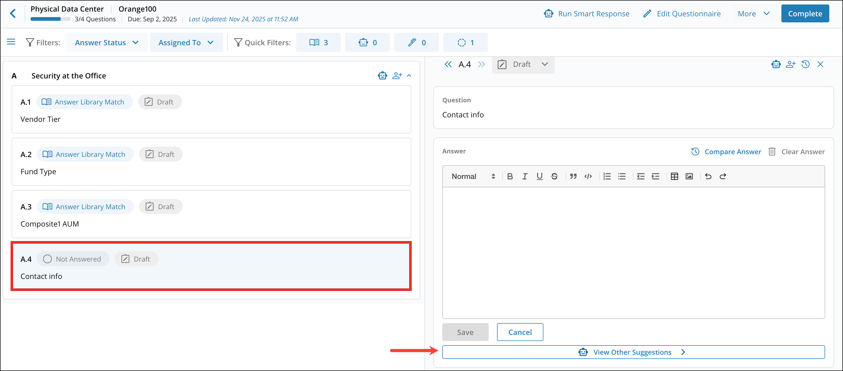
  1. In the questionnaire Answering Screen, click on a question and select View References as shown below.

    Answering Questionnaires with Smart Response 15[R360]
  2. Click on a suggested answer to apply it to the answer box as shown below.

    Answering Questionnaires with Smart Response 16[R360]
  3. To review the rationale for a suggested answer, click View References as shown below.

    Answering Questionnaires with Smart Response 17[R360]
    Answering Questionnaires with Smart Response 18[R360]

Re-run Smart Response

After running Smart Response, users can choose to re-run Smart Response on the same questionnaire with a different set of source information.

  1. From the questionnaire Answering Screen, select Run Smart Response.

    Answering Questionnaires with Smart Response 3[R360]
  2. You have the option to Run Smart Response on unanswered questions or to Run Smart Response on all questions. Once you've selected an option, click on the Continue button.

    Answering Questionnaires with Smart Response 21[R360]
  3. Make the desired changes in the Smart Response Window. Please refer to the section above for reference on how to apply Answer Library Filters and upload documents and assessments. Once done, click on Generate Answers button to proceed.

    Answering Questionnaires with Smart Response 22[R360]

Replacing AI-generated answers with Answer Library matches

When availables, users can update AI-generated answers with their Answer Library matches, they have the option to replace these answers.

Answering Questionnaires with Smart Response 23[R360]
  1. Click the View Sources button to view available Answer Library matches.

  2. Click on the Apply Answer button next to the intended Answer Library match.

    Answering Questionnaires with Smart Response 24[R360]

Complete

When all answers are reviewed and verified, the questionnaire can be marked as complete.

  1. In the questionnaire Answering Screen, click the Complete button as shown below.

    Answering Questionnaires with Smart Response 25[R360]
  2. In the Complete Questionnaire Window, enter a date in the Date Submitted to Partner dropdown and an optional message in the Message to Collaborators box. Click Complete button to confirm as shown below.

    Answering Questionnaires with Smart Response 26[R360]

Note: Once a questionnaire has been completed, users will have an option to update their Answer Library. More information on this workflow can be found below: